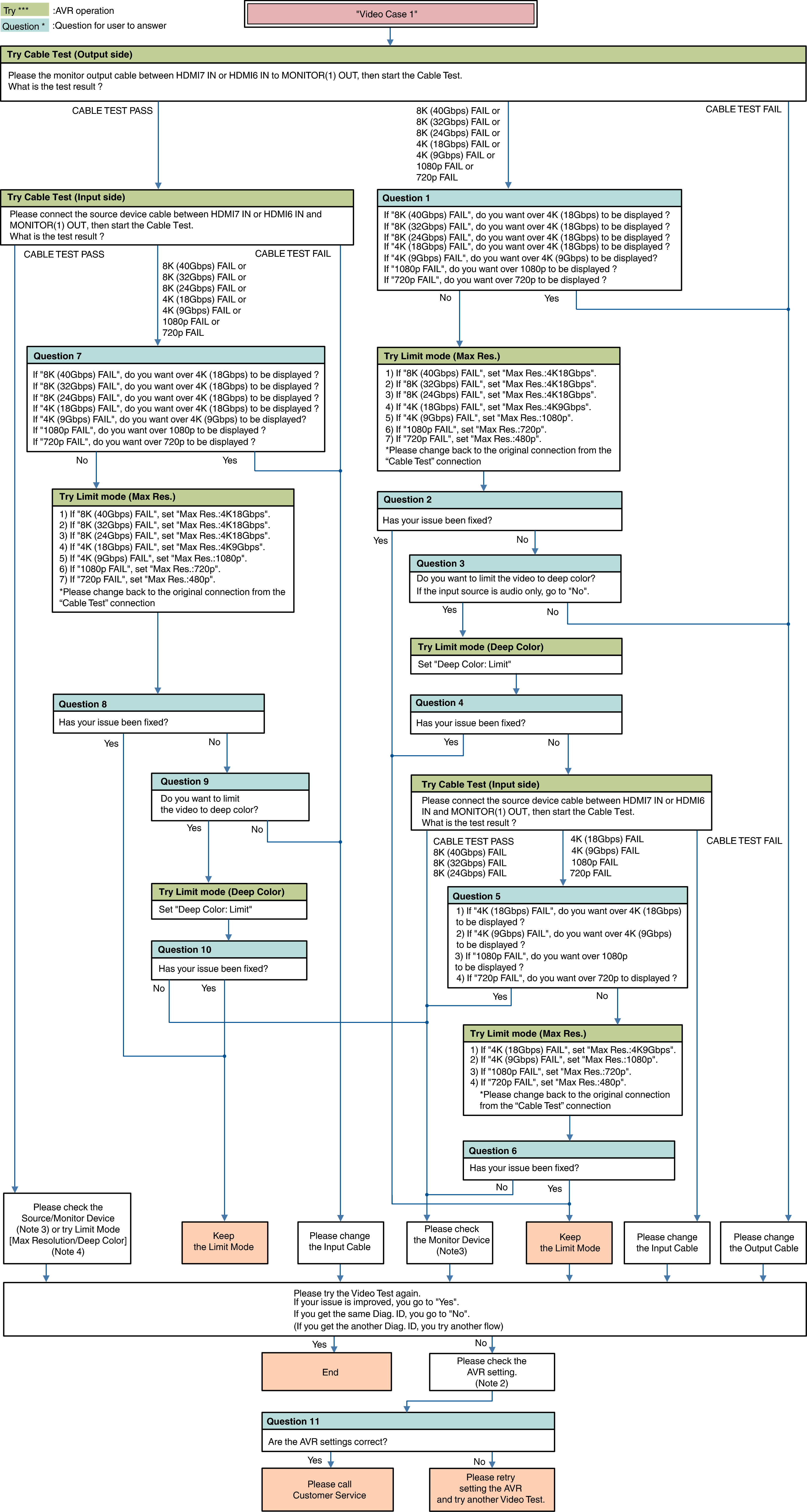
Note 2: AVR check item
Other Video Case1

Menu Setting
Video
HDMI Setup
HDMI Audio Out
Video
4K/8K Signal Format
Video
Output Settings
HDMI Video Output
Video
Output Settings
HDMI Upscaler
Video
TV Format
Inputs
Input Assign
Connection [Source device / AVR / Monitor device]
Note3: Monitor Device check item
(Try) AC Off/On
(Try) Standby/Power On
(Check or change) HDCP Ver. setting
(Check or change) EDID (4K/8K Limitation) setting
(Check or change) limit of each HDMI input terminal
Video check (connect the HDMI cable from Source device to the Monitor directly without AVR.)
Note 4: Try Limit Mode
Max Resolution setting
Set a lower resolution
NoLimit
4K18Gbps
4K9Gbps
1080p
720p
480p
Deep Color setting
Set a “Limit”
