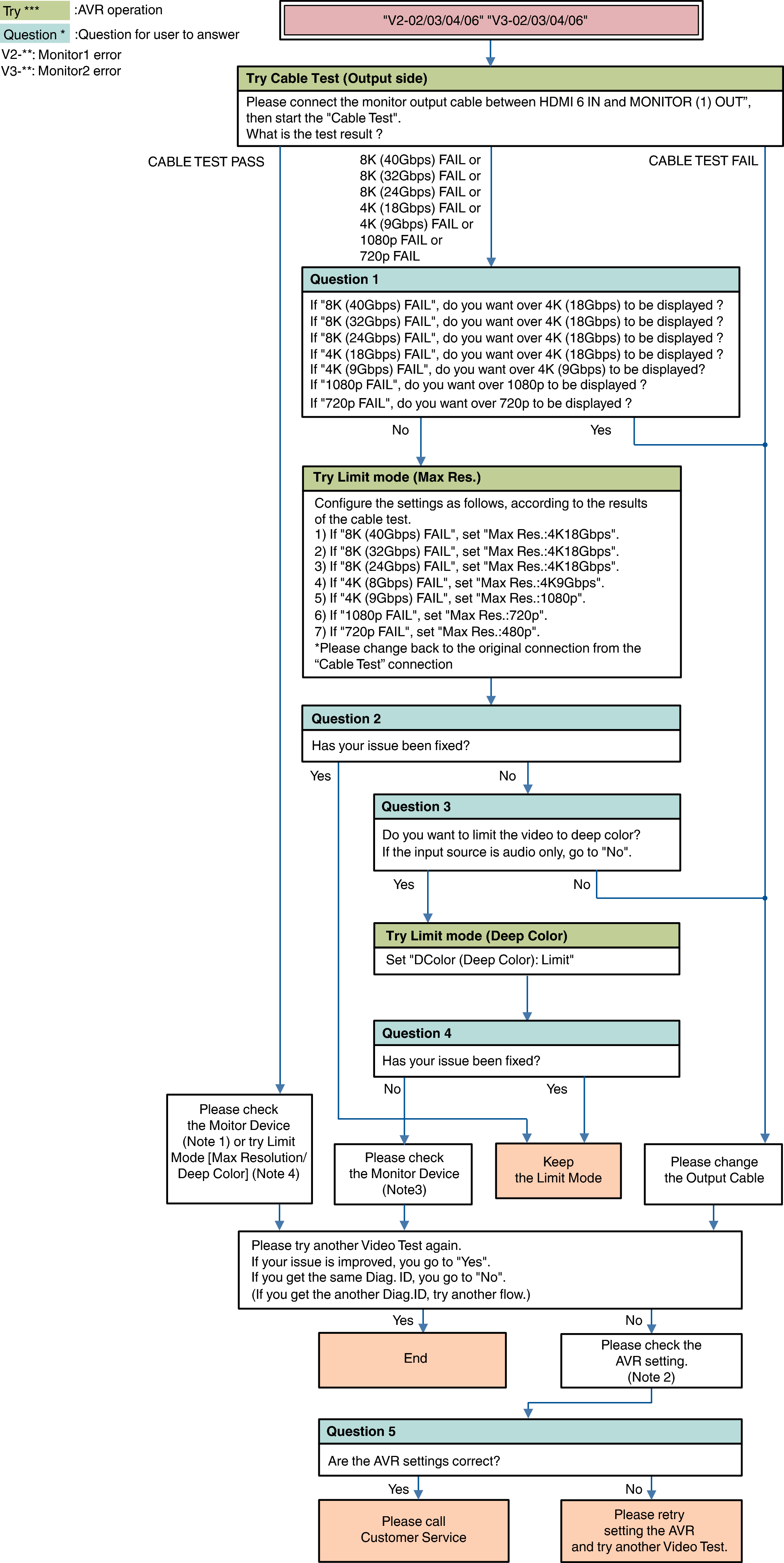
Description “V*-02”: Miscommunication with Monitor at output terminal (4K60 output setting error).
Video Flow V2-02/03/04/06 V3-02/03/04/06

Description “V*-03”: Miscommunication with Monitor at output terminal (HPD continuous assert error).
Description “V*-04”: Miscommunication with Monitor at output terminal (Rx Sense continuous assert error).
Description “V*-06”: Copyright protection certification error with Monitor.(HDCP Error).
Note1: Source Device check item
(Try) AC Off/On
(Try) Standby/Power On
(Check or change) Video setting (Resolution, etc...)
(Check or change) Output Terminal setting (case of Dual output source device)
Video check (connect the HDMI cable from Source device to the Monitor directly without the AVR.)
Note 2: AVR check item
Menu Setting
Video
HDMI Setup
HDMI Audio Out
Video
4K/8K Signal Format
Video
Output Settings
HDMI Video Output
Video
Output Settings
HDMI Upscaler
Video
TV Format
Inputs
Input Assign
Connection [Source device / AVR / Monitor device]
Note3: Monitor Device check item
(Try) AC Off/On
(Try) Standby/Power On
(Check or change) HDCP Ver. setting
(Check or change) EDID (4K/8K Limitation) setting
(Check or change) limit of each HDMI input terminal
Video check (connect the HDMI cable from Source device to the Monitor directly without AVR.)
Note 4: Try Limit Mode
Max Resolution setting
Set a lower resolution
NoLimit
4K18Gbps
4K9Gbps
1080p
720p
480p
Deep Color setting
Set a “Limit”
